热门关键字

LA-POD2

BusFinder 协议分析仪

LA-POD2 探头 (32Ch) 可使用于任何一个插槽,有4组接头。
• 2組 8 Data Channel
• 2組 8 Data Channel + 1 CLK Channel
• Operation Voltage: ±15V
• Timing Analysis: 2.4 GHz

相关产品

逻辑分析仪模式
• 采集数字波形信号,搭配多样触发条件做信号定位,辅以总线解码。可叠加示波器同时比对数字与模拟信号,适用于信号品质分析。
• 提供多种存储模式,根据不同应用需求可选择长时间记录或维持高采样率采集


• 长时间记录: 跳变存储 VS 压缩存储

在信号记录与分析通常都会需要分析仪能长时间记录信号,但是若使用压缩的方式做资料存储容易在资料回传电脑后解压缩时因资料量会放大造成电脑內存不足使软件在操作上会出现不顺畅甚至当机,因此为了同时满足软件操作顺畅又能长时间做记录且不漏掉任何资料,Acute 分析仪采用的存储方式为跳变存储而非压缩,回传PC软件端后不需要解压缩即可分析跟显示协定解码结果。

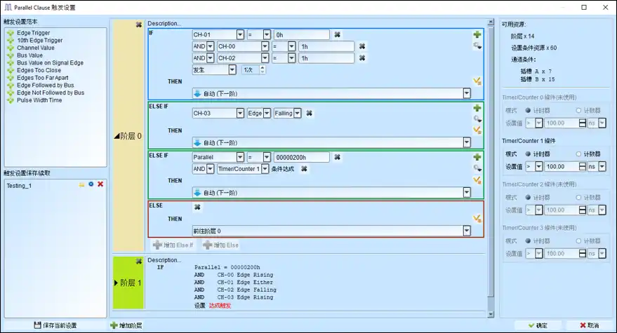
    Parallel Clause 触发 (逻辑信号):
    16 阶 Parallel IF Clause 触发设置, 提供 128/ 64 通道数值比较搭配 AND/OR 条件运算以及 4 组 Timer/ Counter 条件

    流程图式触发设定

    使用流程图形化设定协议触发条件,辅以 Counter/Timer 功能以提升触发流程控制能力

    每个阶层都有详细的参数可供调整触发条件

    叠加他牌高阶示波器

    新增笔记与图片到波形区

    协议分析仪模式 (Protocol Analyzer)
    即时显示解码数据,无需等待分析,直观易懂。适用于大量但有间隔之协议数据。

    数据记录仪模式 (Protocol Logger)
    类似数据记录仪,將采集的大量数据,不间断存于硬盘(SSD)。适用于大量协议数据的纪录和分析。

    数据监控仪模式 (Protocol Monitor)
    类似行车记录仪,循环覆盖采集数据直到触发条件成立或强制停止才將数据读回电脑。适用观察特定信号或停止采集前的协议数据,但数据长度仅限仪器本身内存。

    方案名称
    LA-POD2
    Tip 名称
    LA4K
    通道组合
    8 / 8+1 (Data+CLK)
    触发电平 (Data) 范围
    ±15V
    触发电平 (Data) 分辨率
    10mV
    触发电平 (Data) 精度
    ±100mV + 5% *Vth
    输入电平 (Data) 最大非破坏性输入
    ±40V DC+AC peak
    输入电平 (Data) 工作范围
    ±15V
    输入电平 (Data) 灵敏度
    ~300mV
    输入阻抗 (Data)
    ~55KΩ || <2pF to 1Vdc
    输入电平 (Analog) 最大非破坏性输入
    -
    输入电平 (Analog) 工作范围
    -
    输入电平 (Analog) 分辨率
    -
    输入电平 (Analog) 采样率
    -
    输入阻抗 (Analog)
    -

    我们使用 cookies 来了解您如何使用我们的网站并改善您的体验。继续使用我们的网站,即表示您接受我们使用 cookies,点此查看隐私政策